~ 2000 / 2026 ~
// Documenti disponibili n:
47.695
// Documenti scaricati n:
38.829.413
// Newsletter n:
2917
Featured
Check list Sicurezza Rettificatrici
Permalink:
https://certifico.com/id/3102
Check list Sicurezza Rettificatrici
ID 3102 | Update news 30.09.2023
Esempio modalità di gestione di una Check list in file CEM importabile CEM4:
- Testo
- Report
- Screenshot CEM4
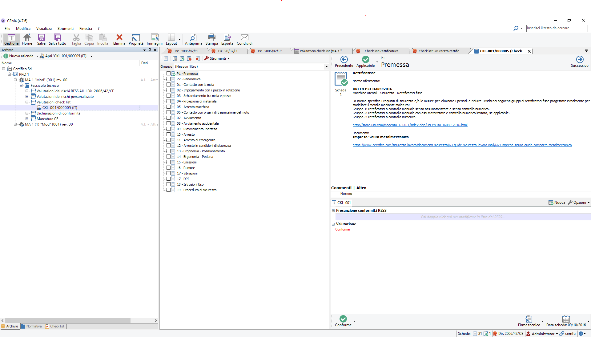
Check list per la verifica di Sicurezza di macchina rettificatrice tipo in accordo con il D. Lgs. 81/08 All. V e VI, D. Lgs. 17/2010 All. I e norma verticale EN ISO 16089:2016.
Procedura Compilazione VR Check list
Per procedere ad una Valutazione Check list, importato il file CEM allegato in CEM4 (da "File/Importa da file di scambio/Check list"), ed eventualmente corretta e integrata la CKL, per procedere alla Compilazione della VR CKL, costruire Azienda/Progetto/Macchina, selezionare "Valutazione personalizzata":
e procedere al Check della VR con possibilità di inserire immagini e commenti nel Report da produrre (Vedi allegati).
Allegato anche il Progetto completo della macchina file CEM importabile in CEM4, (da "File/Importa da file di scambio/Macchine").
Attenzione, la Check è in versione beta 1, è utilizzabile per macchine rettificatrici non CE, (nel Report sono comunque valutati, ma non necessari i RESS conformi della Direttiva macchine, è comunque possibile ometterli).
[widgetkit id=125]
https://www.youtube.com/watch?v=K564PVPjqgA
Norma di riferimento
EN ISO 16089:2016
Macchine utensili - Sicurezza - Rettificatrici fisse
La nuova Norma di riferimento, di tipo B, alla data notizia non ancora armonizzata Direttiva macchine 2006/42/CE (Vedi elenco norme), sostituisce EN 13218:2008.
La norma specifica i requisiti di sicurezza e/o le misure per eliminare i pericoli e ridurre i rischi nei seguenti gruppi di rettificatrici fisse progettate inizialmente per modellare il metallo mediante molatura:
Gruppo 1: rettificatrici a controllo manuale senza assi motorizzate e senza controllo numerico.
Gruppo 2: rettificatrici a controllo manuale con assi motorizzate e controllo numerico limitato, se applicabile.
Gruppo 3: rettificatrici a controllo numerico.
Documenti
Certifico Srl - IT 2017
Collegati
EN ISO 16089 Rettificatrici: tipologie e pericoli
Direttiva macchine 2006/42/CE
Impresa sicura: Guida comparto metalmeccanico
Direttiva macchine 2006/42/CE
Impresa sicura: Guida comparto metalmeccanico













