~ 2000 / 2026 ~
// Documenti disponibili n:
47.620
// Documenti scaricati n:
38.681.091
// Newsletter n:
2856
Featured
Certifico ADR 2019 Manager: Timeline
Permalink:
https://certifico.com/id/8373
Certifico ADR 2019 "Manager" | Beta disponibile 04.10.2019
Il nuovo software Certifico ADR Manager completamente rinnovato, integra la gestione degli obblighi del Consulente ADR (D.Lgs. 35/2010), timeline rilascio:
Aggiornamento 03.10.2019
Download Versione Beta | 04.10.2019
Aggiornamento 26.06.2019
- Timeline/roadmap riprogrammata il 26.06.2019
- Nuovo modello di Relazione
Timeline/roadmap:
1. Alpha 1: 14 maggio 2019
2. Alpha 2: 30 giugno 2019
3. Beta 1: 04 ottobre 2019 (1° pacchetto exe)
4. Rilascio Versione 1.0: 31 ottobre 2019
1. Alpha 1: 14 maggio 2019
2. Alpha 2: 30 giugno 2019
3. Beta 1: 04 ottobre 2019 (1° pacchetto exe)
4. Rilascio Versione 1.0: 31 ottobre 2019
Download Versione Beta | 04.10.2019
Beta 1 - 04 ottobre 2019
Funzioni completate:
- Relazioni ADR: finestra di proprietà; database e entità; finestra di documento, report;
- Relazioni Incidente: finestra di documento, finestra di proprietà, report;
- Procedure: finestra di documento, finestra di proprietà, report;
- Schede Tremcards: finestra di documento, finestra di proprietà, report;
- Calcoli esenzione: finestra di documento, finestra di proprietà, report;
- Classificazioni e report materia;
- Anagrafica (finestre di proprietà): aziende, contenitori, veicoli, dipendenti, consulenti;
- Eventi (finestre di proprietà): controlli interni, eventi particolari, misure di sicurezza;
- Finestra di gestione: aggiunta di elementi modifica ed eliminazione;
- Trasporti;
- Sistema di autocompilazione Relazioni ADR (parziale);
- Gestione avanzata degli stati degli elementi;
- Funzioni di modifica della finestra di gestione (eliminazione);
Funzioni da completare:
- Funzioni di modifica della finestra di gestione (copia) ed avanzate (es. anteprima documento senza dover aprire la finestra; tooltip specifici per certe colonne; ecc);
- Correzione di alcuni bug noti;
- Localizzazione inglese;
- Documentazione prodotto.
Versione 1.0 - 31 ottobre 2019
Screenshot:
- CADRM01 Parco Veicoli
- CADRM02 Magazzino imballaggi ADR
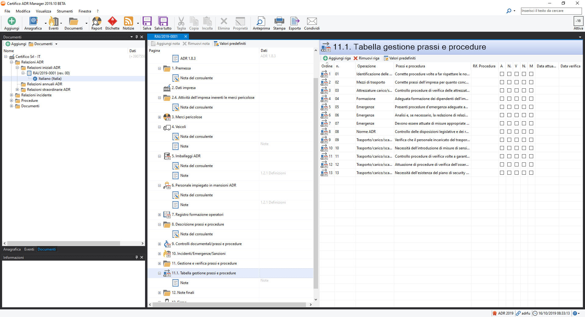
- CADRM03 Check Gestione Prassi e Procedure
- CADRM04 Gestione Documenti Consulente
- CADRM05 Gestione Documenti Consulente
- CADRM06 Prassi e Procedure Consulente
- CADRM07 Materie ADR Tabella A
- CADRM08 Tremcards P.0
- CADRM09 Report Relazione annuale
- CADRM10 Report Tremcards P.0
Alpha 1 - 14 maggio 2019
Negli screenshot sono presenti alcuni esempi relativi alla modifica dei dati per le relazioni ADR (iniziale e annuale) e la relazione d'incidente:
- RAI-001.png: modifica dei riquadri A, B, e C della Relazione ADR
- RAI-002.png: modifica delle materie trasportate per modalità di trasporto
- RIX-001.png: modifica delle merci pericolose coinvolte per la Relazione Incidente
- RIX-002.png: altri dati della Relazione Incidente
Ogni documento può supportare più localizzazioni linguistiche; l'editing dei contenuti tabellari avviene direttamente in tabella, novità rispetto a CEM4 che utilizza quasi ovunque finestre di proprietà.
- Relazioni ADR: finestra di documento, finestra di proprietà, report; correzioni in corso;
- Relazioni Incidente: finestra di documento, finestra di proprietà; report in corso;
- Procedure: finestra di documento, finestra di proprietà;
- Schede Tremcards: finestra di documento, finestra di proprietà; report bozza 1.0;
- Anagrafica (finestre di proprietà): aziende, contenitori, dipendenti, consulenti;
- Eventi (finestre di proprietà): controlli interni, eventi particolari, misure di sicurezza;
- Finestra di gestione: attualmente sola visualizzazione degli elementi, da implementare la modifica.
Certifico ADR Manager
Il nuovo software Certifico ADR Manager completamente rinnovato, integra la gestione degli obblighi del Consulente ADR (D.Lgs. 35/2010):
- Gestione anagrafica aziende
- Redazione Relazione iniziale
- Check Prassi e procedure concernenti l'attività dell'impresa
- Redazione Relazione annuale
- Redazione Relazione d'incidente
Sarà possibile:
- Importare e gestire Modelli già strutturati di Prassi, Procedure e Relazioni.
- Effettuare copia/modifica di Modelli già predisposti.
- Archiviare tutti i Documenti redatti.
Download Versione Beta | 04.10.2019












